
Perfect Moment opens new European distribution hub in the Netherlands
Luxury skiwear and lifestyle brand Perfect Moment has opened a new European warehouse and distribution…
By DPA Published October 21, 2025 After a surprisingly strong summer season, sporting goods manufacturer Adidas has become more optimistic about 2025. Operating profit is now expected to reach around 2 billion euros, up from a previous range of 1.7 to 1.8 billion euros, the DAX-listed company said in a surprise announcement on Tuesday evening…
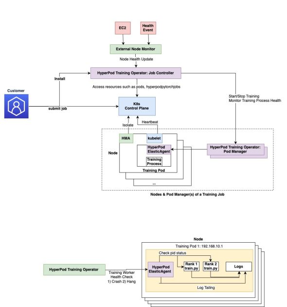
Large-scale AI model training faces significant challenges with failure recovery and monitoring. Traditional training requires complete job restarts when even a single training process fails, resulting in additional downtime and increased costs. As training clusters expand, identifying and resolving critical issues like stalled GPUs and numerical instabilities typically requires complex custom monitoring code. With Amazon SageMaker…
OpenAI announced on Tuesday it’s rolling out a new internet browser called Atlas that integrates directly with ChatGPT. Atlas includes features like a sidebar window people can use to ask ChatGPT questions about the web pages they visit. There’s also an AI agent that can click around and complete tasks on a user’s behalf. “We…
Deploying machine learning (ML) models into production can often be a complex and resource-intensive task, especially for customers without deep ML and DevOps expertise. Amazon SageMaker Canvas simplifies model building by offering a no-code interface, so you can create highly accurate ML models using your existing data sources and without writing a single line of…
Published October 21, 2025 Timberland has opened a new retail store at Roosevelt Field in Garden City, New York, expanding the brand’s East Coast footprint. Timberland opens new store at Roosevelt Field. – Timberland The new store offers Timberland’s full assortment of footwear, apparel, and accessories for men, women, and kids. Footwear highlights include iconic…
Published October 21, 2025 The North Face and Danish designer Cecilie Bahnsen have unveiled their second collaboration, following its debut at Bahnsen’s Fall/Winter 2025 runway show during Paris Fashion Week. The North Face and Cecilie Bahnsen launch second collaboration. – The North Face X Cecilie Bahnsen Building on the foundation of their first partnership, the…
Amazon Nova Sonic is a foundation model that creates natural, human-like speech-to-speech conversations for generative AI applications, allowing users to interact with AI through voice in real-time, with capabilities for understanding tone, enabling natural flow, and performing actions. Multi-agent architecture offers a modular, robust, and scalable design pattern for production-level voice assistants. This blog post…
Published October 21, 2025 In 2015, with the reverberations of the early‑2000s economic crisis still being keenly felt in retail, Irish low‑cost fashion brand Primark chose to step out of Spanish shopping centres, its natural habitat until then, and set up shop at 32 Gran Vía in Madrid, in a now century‑old building that originally…
The threat of online scams and fraud is an ever-present reality in our connected world, and the volume of scams is only growing. Nearly 60% of people globally have experienced a scam in the last year. Yet while increased connectivity has certainly fueled this rise in scams, the bigger shift is this: widespread access to…
At the end of August, the AI company Anthropic announced that its chatbot Claude wouldn’t help anyone build a nuclear weapon. According to Anthropic, it had partnered with the Department of Energy (DOE) and the National Nuclear Security Administration (NNSA) to make sure Claude wouldn’t spill nuclear secrets. The manufacture of nuclear weapons is both…